Trimech-Main-Site-Group-Navigation Trimech-Main-Site-Group-Navigation Trimech-Main-Site-Group-Navigation Solid-Solutions-Group-Navigation Javelin-Group-Navigation Solid-Print-Group-Navigation 3DPRINTUK-Group-Navigation Trimech-Enterprise-Solutions-Group-Navigation Trimech-Enterprise-Solutions-Group-Navigation Trimech-Advanced-Manufacturing-Group-Navigation Trimech-Staffing-Solutions-Group-Navigation
With over 35 years of experience, the TriMech Group offers a comprehensive range of design, engineering, staffing and manufacturing solutions backed by experience and expertise that is unrivalled in the industry. The TriMech Group's solutions are delivered by the divisions and brands shown here, use the links above to visit the group's websites and learn more.
x
Search

What's New in SOLIDWORKS Data Management for 2024?

Monday February 26, 2024 at 8:00am

Managing data in SOLIDWORKS gets easier every year, and 2024 is no different.

In SOLIDWORKS PDM, adding files and changing state is now twice as fast, and the option to copy tree to compressed archives is orders of magnitude faster than previous years!

It’s not just performance though, as there are plenty of new and improved features coming with the latest release!

SOLIDWORKS PDM, SOLIDWORKS Manage, and the 3DEXPERIENCE platform all see helpful updates that are sure to enhance the user experience, increase productivity, and boost collaboration.

CONTENTS

  1. Assembly Visualisation
  2. Improved PDM Add-In
  3. Latest vs Cached Information in Version Tab
  4. File Details & Operations
  5. Enhanced Check Out Functionality
  6. License Node Access
  7. Extra Data Card Control
  8. Workflow Cleanup
  9. Surfing Web 2.0
  10. SOLIDWORKS Manage File Previews
  11. Improved BoM Creation
  12. SOLIDWORKS Cloud Services

#1 – ASSEMBLY VISUALISATION

You can now visually represent your PDM variables in your model with the improved Assembly Visualization tool in SOLIDWORKS.

This can link up to your PDM variables, even those which aren’t connected to SOLIDWORKS custom properties and system variables.

You could use this to display the overall project maturity by highlighting all approved documents in one colour and those awaiting approval in another.

This feature also adds the Assembly Visualization node into the SOLIDWORKS settings in the PDM Administration tool, allowing you to customise the list of usable variables and control which users/groups can use them in this way.

#2 – IMPROVED PDM ADD-IN

The SOLIDWORKS PDM Add-In handles actions such as saving files into PDM, performing file operations, and reviewing data card variables from within SOLIDWORKS, allowing you to work seamlessly on your SOLIDWORKS files stored in PDM.

Previously, this had limited functionality when working with lightweight components, forcing you to resolve lightweight components to ensure full control.

The add-in now displays these with an icon overlay and supports all PDM operations on lightweight components.

You can also enable the setting ‘Automatically optimize resolved mode, hide lightweight mode’ while the PDM Add-In is enabled, which was previously prohibited.

The add-in options also support more system variables than before, allowing more information to be displayed.

#3 – LATEST VS CACHED VERSIONS

The Version tab in Explorer now lets you see the information of the latest version, and not just the cached file information, clarifying the information being shown.

The Days in State information is also displayed, so at a glance this can be used to determine files which may need addressing (for example, if they are pending approval).

#4 – FILE DETAILS & OPERATIONS

Weldment cut list items now show unique file type icons in the file details (e.g. Where Used) and file operations (e.g. Check Out) dialogs, as well as through the Web 2.0 interface.

This can help determine the difference between bodies at a glance.

In previous releases, files which would normally be hidden due to a lack of permissions can still be visible in many file operation and file detail dialogs.

In 2024, a message is now displayed, informing users that they have “no rights to get latest or attached version”, hence the information is no longer visible to unauthorised users.

A new progress dialog has also been introduced for Copy Tree and Change State, with two progress bars describing the actions in more detail.

Check In and Reading File References progress dialogs now display more information.

#5 – CHECK IT OUT

When changing state on a file, you now have the option to immediately check the file out from the Change State dialog.

This saves precious clicks when you want to immediately begin working on the files after moving to a new revision.

Now, whenever a file is checked out, this is logged in the file’s history, which is useful for determining how long you have been working on a model.

You can also see Undo Checkout events in the history.

#6 – LICENSE NODE ACCESS

The License node has always been a useful tool for reviewing the available licenses and where they are being used.

It previously included the Server List page, which is used to point PDM to the license server and should only be handled by an administrator and rarely requires modification.

This meant the entire section was locked by permissions, and allowing someone to view in-use licenses would also allow them to modify the license server.

Now these have been split into their own nodes, so you can view license information without any administrative permissions required.

The permission name has been updated to ‘Can update license server’ and only controls access to the license server settings.

#7 – EXTRA DATA CARD CONTROL

You can now assign a data card within PDM Professional file and folder templates.

When the template is used to create files and folders, the associated data card is automatically assigned.

To help manage this new functionality, you can see which templates a given data card is used in by right-clicking on the card in the Administration Tool and selecting ‘Show Where Used’.

#8 – CLEANING UP YOUR WORKFLOW

A previous limitation of Workflows was that, once files had been in a state at least once in their history, the state could not be deleted until all those files were destroyed.

This could sometimes leave orphaned states which are no longer used but cannot be removed, which was especially frustrating in a PDM Standard workflow that’s limited to 10 states.

Instead of leaving old states floating around, they can now be archived simply by right-clicking and selecting ‘Archive’.

The archived states can be reviewed and unarchived by accessing the Workflow State Archive.

Ready to Upgrade?

Make sure you’re ready to upgrade! Have you checked off these 10 things to do before installing SOLIDWORKS?

Read the full blog to get prepared and find out everything you need to do before installing SOLIDWORKS.

#9 – SURFING WEB 2.0

This enhancement is a little bundle of joy, as the Web 2.0 interface has several improvements which make it more user-friendly:

  1. Web 2.0 now includes the ability to switch to Grid View, making searching for a file by its thumbnail that much easier.
  2. When browsing folders, the folder card variables now appear in Web 2.0 where before only the folder name was visible. Project descriptions and other metadata is now more readily availabale to Web 2.0 users.
  3. You can now choose which version of a file to download, so reviewing changes or sending an old drawing for replacement parts is now possible.

#10 – EDRAWINGS FILE PREVIEWS

The SOLIDWORKS Manage desktop and web clients now include a full eDrawings preview, including being able to measure, explode, and show section views.

This makes it easier to review designs for engineering change without leaving the client.

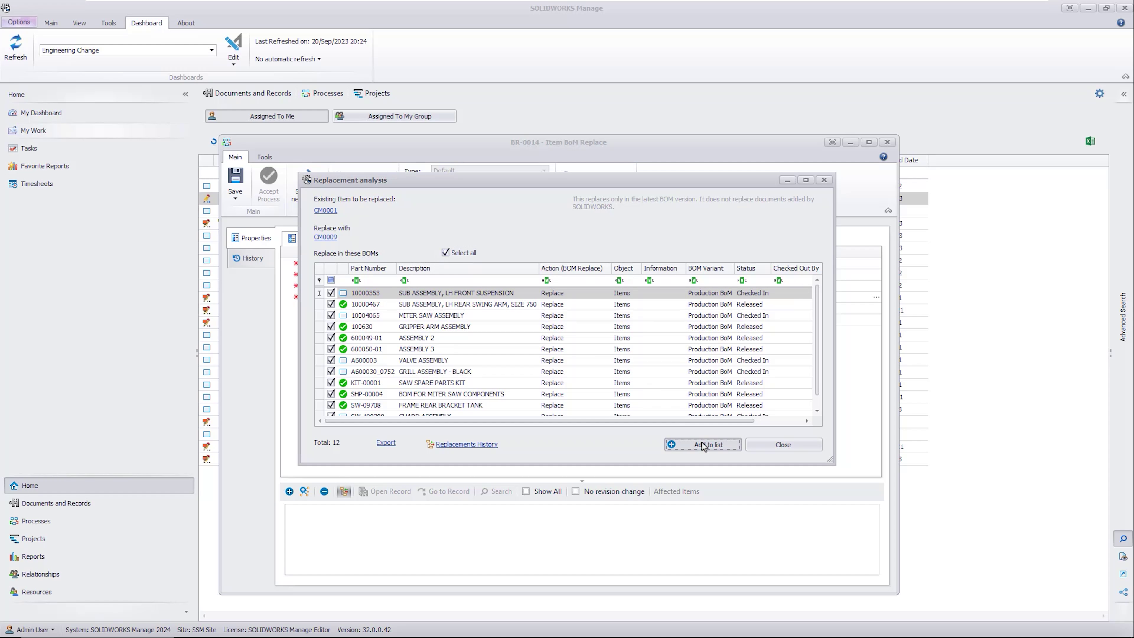
#11 – IMPROVED BOM CREATION AND MANAGEMENT

You can now create Bills of Materials using a record-based approach, reducing the need for SOLIDWORKS data to be available, and create them at any stage of development.

In SOLIDWORKS Manage 2023, you would have to replace Bills of Materials one at a time. Now, you can globally replace an obsolete component with an alternative part, and update all its parent Bills of Materials in one operation, saving valuable time.

#12 – SOLIDWORKS CLOUD SERVICES

We couldn’t have a list of updates to data management without including the cloud storage option that is now available with SOLIDWORKS licenses.

The SOLIDWORKS Cloud Services open the doorway to the 3DEXPERIENCE platform and enable rapid share & markup, controlled revision management, and secure cloud storage.

Whether you it’s the highly configurable SOLIDWORKS PDM you need, SOLIDWORKS Manage for improving your product lifecycle management, or even cloud storage with the SOLIDWORKS Cloud Services, we can help you find the CAD data management solution that’s right for you.

Take the Next Steps

Take a deeper dive into SOLIDWORKS PDM and learn how this highly configurable data management system can work for you and your business.

Or learn to master data management with our CPD-accredited SOLIDWORKS PDM training courses delivered by industry experts.

Related Blog Posts

Rendering & Life After PhotoView 360 | What's New
Discover the new features coming to SOLIDWORKS Visualize 2026 to enhance rendering workflows and make rapid rendering more accessible.
SOLIDWORKS Introduces AI to Streamline Drawing Cre
SOLIDWORKS drawings may have the best update of the year! Discover the latest updates and gain insight from the experts on their real world impacts.
New Tools & Features for Part Modelling Workflows
Discover what's new for part modelling workflows with the latest enhancements to SOLIDWORKS Design 2026.

 Solid Solutions | Trimech Group

MENU
Top